Worlok 249 Опубликовано 12 января, 2025 @KBs у меня возникла проблемка. Хотелось бы разобраться. Решил дополнить мод на стройку от Чака Юфарли. Естественно там все упаковано в ВА2. Но "врайбаш" ругается, типа этот архив не подходит для менеджера .Попробовал перепаковать все в обычный 7z . Поставленный так упакованный мод вообще не появился в мастерской. У вас такое случалось? Поделиться сообщением Ссылка на сообщение
Worlok 249 Опубликовано 12 января, 2025 @KBs посмотрите ещё вот по этой ссылке. Это тоже земли на севере, но другой мод. https://www.nexusmods.com/fallout4/mods/17255 1 Поделиться сообщением Ссылка на сообщение
KBs 479 Опубликовано 12 января, 2025 7 минут назад, Worlok сказал: @KBs посмотрите ещё вот по этой ссылке. Это тоже земли на севере, но другой мод. https://www.nexusmods.com/fallout4/mods/17255 Спасибо еще раз, а там поселения есть? Поделиться сообщением Ссылка на сообщение
Worlok 249 Опубликовано 12 января, 2025 1 минуту назад, KBs сказал: Спасибо еще раз, а там поселения есть? В описании на нексусе вроде обещают и много..."Расширяет карту за пределы границ только на СЕВЕР, 20+ новых локаций, врагов и оружия и озвученных NPC. Мод завершен и не находится в разработке." Точнее не скажу. Так руки и не дошли его поставить. Я тут увлекся ковырянием в 10.5 с помощью неназываемого менеджера... А тут ещё и бодислайд осваиваю более успешно. Кстати, выяснилось, что при установке с помощью переименованной папки дата, бодислайд грузится неполноценно. Необходим первый запуск с помощью АМЛ. Поделиться сообщением Ссылка на сообщение
KBs 479 Опубликовано 12 января, 2025 Только что, Worlok сказал: В описании на нексусе вроде обещают и много..."Расширяет карту за пределы границ только на СЕВЕР, 20+ новых локаций, врагов и оружия и озвученных NPC. Мод завершен и не находится в разработке." Точнее не скажу. Так руки и не дошли его поставить. Я тут увлекся ковырянием в 10.5 с помощью неназываемого менеджера... А тут ещё и бодислайд осваиваю более успешно. Кстати, выяснилось, что при установке с помощью переименованной папки дата, бодислайд грузится неполноценно. Необходим первый запуск с помощью АМЛ. Реанимация мертворожденных творений и лечения геморроя, добовольно принимаемого на свою голову мне больше не интересны, Предпочитаю осваивать новые пространства, но это не так интересно без стройки в новых поселениях, а в описании этого мода на НЕКСУСе как раз именно про поселения ничего не сказано. Поделиться сообщением Ссылка на сообщение
Worlok 249 Опубликовано 12 января, 2025 2 минуты назад, KBs сказал: Реанимация мертворожденных творений и лечения геморроя, добовольно принимаемого на свою голову мне больше не интересны, а при чем тут мертворожденные? Очень даже приличный набор для стройки. Предыдущая версия поставилась на ура и там очень много полезного. Но он выпустил новую дополненную и ещё штуки три дополнений к ней различными вкусностями.. Вот с ними как раз непонятки с архивами ВА2. На них и ругается врайбаш, мол к неназываемому не подойдут...😂 Кстати, старым архиватором ВА2 и правда не открываются. "Беседка" чудит. Но на ГМ нашел новый, он открыл на раз, перепаковал в 7z . но ...дальше было в предыдущем посте... Поделиться сообщением Ссылка на сообщение
KBs 479 Опубликовано 12 января, 2025 2 минуты назад, Worlok сказал: а при чем тут мертворожденные? Очень даже приличный набор для стройки. Предыдущая версия поставилась на ура и там очень много полезного. Но он выпустил новую дополненную и ещё штуки три дополнений к ней различными вкусностями.. Вот с ними как раз непонятки с архивами ВА2. На них и ругается врайбаш, мол к неназываемому не подойдут...😂 Кстати, старым архиватором ВА2 и правда не открываются. "Беседка" чудит. Но на ГМ нашел новый, он открыл на раз, перепаковал в 7z . но ...дальше было в предыдущем посте... Я предпочитаю играть на сборках, в которых есть только то, что мне нужно и нет того, что не нужно, И где я прекрасно понимаю, что входит в состав сборки и как легко отключить то, что повело себя не так, как было задумано. Бегаю, охочусь и постепенно застраиваю поселения в Forest Спойлер 1 Поделиться сообщением Ссылка на сообщение
Worlok 249 Опубликовано 12 января, 2025 4 минуты назад, KBs сказал: Я предпочитаю играть на сборках, в которых есть только то, что мне нужно и нет того, что не нужно, Я таких пока не нашел. Особенно в плане стройки, контента и внешнего вида НПС. Поэтому предпочитаю дополнять или собирать свои...😉😂Неназываемый предоставляет в этом плане практически неограниченные возможности и за него вам отдельное спасибо...😉 Поделиться сообщением Ссылка на сообщение
KBs 479 Опубликовано 12 января, 2025 Только что, Worlok сказал: Я таких пока не нашел. Особенно в плане стройки, контента и внешнего вида НПС. Поэтому предпочитаю дополнять или собирать свои...😉😂Неназываемый предоставляет в этом плане практически неограниченные возможности и за него вам отдельное спасибо...😉 Так я имею в виду, что это сборки, которые я собрала самостоятельно и где я знаю, что и зачем. Если вы владеете инстурментами, зачем вам вообще так называемые "готовые сборки"? Если есть какие-то "вксуности", как вы говорите, то не проще ли добавить именно эти самые вкусности, а не принимать их с кучей всякого мусора в нагрузку? Поделиться сообщением Ссылка на сообщение
Worlok 249 Опубликовано 12 января, 2025 2 минуты назад, KBs сказал: Так я имею в виду, что это сборки, которые я собрала самостоятельно и где я знаю, что и зачем. Если вы владеете инстурментами, зачем вам вообще так называемые "готовые сборки"? Так я и ваши "ядра" вовсю использую. Две сборки именно на них в неназываемом... + одна реанимируемая моя старенькая ,с которой всё началось лет пять назад...😄 А две готовые из любопытства использую. Ковыряясь в них много нового можно узнать и многому научится. Поделиться сообщением Ссылка на сообщение
KBs 479 Опубликовано 12 января, 2025 (изменено) 1 час назад, Worlok сказал: @KBs у меня возникла проблемка. Хотелось бы разобраться. Решил дополнить мод на стройку от Чака Юфарли. Естественно там все упаковано в ВА2. Но "врайбаш" ругается, типа этот архив не подходит для менеджера .Попробовал перепаковать все в обычный 7z . Поставленный так упакованный мод вообще не появился в мастерской. У вас такое случалось? Вы не дали ссылку на мод. Если вы имеете в виду вот этот, то мне там сразу бросилось в глаза, что этот мод "Next Gen Compatible" А вы на какую версию Фаллаута его ставите? Изменено 12 января, 2025 пользователем KBs Поделиться сообщением Ссылка на сообщение
Worlok 249 Опубликовано 12 января, 2025 (изменено) 24 минуты назад, KBs сказал: Вы не дали ссылку на мод. Если вы имеете в виду вот этот, то мне там сразу бросилось в глаза, что этот мод "Next Gen Compatible" А вы на какую версию Фаллаута его ставите? Изменено 1 минута назад пользователем KBs Да, это он самый... И ещё штуки четыре дополнений . На 163 естественно.. С последней куча модов отомрет, а "на это я потить не могу"..😄 Изменено 12 января, 2025 пользователем Worlok Поделиться сообщением Ссылка на сообщение
KBs 479 Опубликовано 12 января, 2025 6 минут назад, Worlok сказал: Да, это он самый... И ещё штуки четыре дополнений . На 163 естественно.. С последней куча модов отомрет, а "на это я потить не могу"..😄 Вот поставила его. ВрайБаш не ругался, и в мастерской он сразу появился Спойлер Подозреваю, что вы не ту версию его скачали. Если у вас 163, то надо вот так Спойлер 1 Поделиться сообщением Ссылка на сообщение
Worlok 249 Опубликовано 12 января, 2025 8 минут назад, KBs сказал: Подозреваю, что вы не ту версию его скачали. Если у вас 163, то надо вот так Упс.. У меня она есть , стоит и работает...Я надеялся, что в новой ещё вкусностей он добавил... Печалька.. 😥 Поделиться сообщением Ссылка на сообщение
KBs 479 Опубликовано 12 января, 2025 (изменено) 3 минуты назад, Worlok сказал: Упс.. У меня она есть , стоит и работает...Я надеялся, что в новой ещё вкусностей он добавил... Печалька.. 😥 Кстати, проблема с чтением архивов от NG на версии 163 как-то решается... Это уже обсуждали, просто не помню когда и кто, Изменено 12 января, 2025 пользователем KBs Поделиться сообщением Ссылка на сообщение
Worlok 249 Опубликовано 12 января, 2025 1 минуту назад, KBs сказал: Это уже обсуждали, просто не помню когда и кто, жаль. Придётся надеяться ,что кто-нибудь откликнется на эти наши посты.. Поделиться сообщением Ссылка на сообщение
KBs 479 Опубликовано 12 января, 2025 21 минуту назад, Worlok сказал: жаль. Придётся надеяться ,что кто-нибудь откликнется на эти наши посты.. попробуйте вот это или вот это 1 Поделиться сообщением Ссылка на сообщение
Worlok 249 Опубликовано 12 января, 2025 21 минуту назад, KBs сказал: попробуйте вот это или вот это Огромное спасибо. Сейчас опробую. 🤝 Поделиться сообщением Ссылка на сообщение
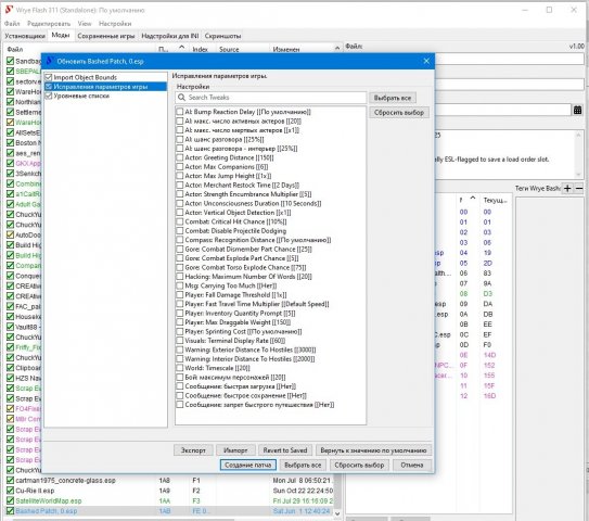
Worlok 249 Опубликовано 12 января, 2025 (изменено) 1 час назад, KBs сказал: попробуйте вот это или вот это Второй вариант рабочий 100%, прост, удобен в пользовании. Врайбаш "перестал ругаться" . И раз уж я взялся вас отвлекать, ещё один маленький вопрос. При пересоздании "баш патча" выскакивает вот такое окошко. Нужно ли отмечать птичками эти файлы или это лишние хлопоты? Спойлер Изменено 12 января, 2025 пользователем Worlok Поделиться сообщением Ссылка на сообщение
KBs 479 Опубликовано 12 января, 2025 1 час назад, Worlok сказал: При пересоздании "баш патча" выскакивает вот такое окошко. Нужно ли отмечать птичками эти файлы или это лишние хлопоты? Когда-то в очень древние времена, когда с тавила первую сборку Торна, там было написано, что отмечать нужно только "Уровневые списки", С тех пор так я и делаю всегда. Возможно там есть много всяких разных интересных возможностей, но мне они неведомы. Поделиться сообщением Ссылка на сообщение
KBs 479 Опубликовано 12 января, 2025 @Worlok К тому же, я не знаю, насколько обязателен вообще Башед Патч для Фаллаута, Мне запомнилась фраза в разговоре с одним очень продвинутым игроком-мододелом на ловерслабе. Не помню, про что там шла речь, но он меня спросил, "а зачем вам башедпатч? Это же не Скайрим" Поделиться сообщением Ссылка на сообщение
Worlok 249 Опубликовано 12 января, 2025 4 минуты назад, KBs сказал: Когда-то в очень древние времена, когда с тавила первую сборку Торна, там было написано, что отмечать нужно только "Уровневые списки", анаогично .Но вдруг я чего -то не понял.... 2 минуты назад, KBs сказал: "а зачем вам башедпатч? Это же не Скайрим" И тем не менее, частенько при создании нового баш патча в окне справа некоторые значки меняют свой цвет с оранжевого на зелёный... Так что если пользы не будет, то и вреда не принесёт. Тем более, я тоже как-то общался с продвинутым мододелом и он советовал вообще после установки модов обновлять и баш патч... Но такие окна появильсь впервые. Похоже это как-то связанно с настройками игры.. Но опробовать пока не решаюсь... Вот и решил у вас поинтересоваться... Поделиться сообщением Ссылка на сообщение
Алексей74 1 595 Опубликовано 12 января, 2025 5 часов назад, Worlok сказал: @KBs у меня возникла проблемка. Хотелось бы разобраться. Решил дополнить мод на стройку от Чака Юфарли. Естественно там все упаковано в ВА2. Но "врайбаш" ругается, типа этот архив не подходит для менеджера .Попробовал перепаковать все в обычный 7z . Поставленный так упакованный мод вообще не появился в мастерской. У вас такое случалось? Эта версия для некст ген.Надо поставить фикс типа этого https://gamer-mods.ru/load/fallout_4/fiksy/backported_archive2_support_system/138-1-0-15889 Поделиться сообщением Ссылка на сообщение
Worlok 249 Опубликовано 12 января, 2025 3 минуты назад, Алексей74 сказал: Эта версия для некст ген.Надо поставить фикс типа этого https://gamer-mods.ru/load/fallout_4/fiksy/backported_archive2_support_system/138 Спасибо. Но я уже нашел более удобную и простую в пользовании версию. Уже применил, переделал все эти моды и все заработало. Хотя вашу версию тоже залью в свою коллекцию..😉🤝 1 Поделиться сообщением Ссылка на сообщение
Алексей74 1 595 Опубликовано 12 января, 2025 5 минут назад, Worlok сказал: Спасибо. Но я уже нашел более удобную и простую в пользовании версию. Уже применил, переделал все эти моды и все заработало. Хотя вашу версию тоже залью в свою коллекцию..😉🤝 Насчет врубаша -башед патч не нужен.АМЛ конечно может думать по другому,и разгребают проблемы на ровном месте Поделиться сообщением Ссылка на сообщение