Перейти к содержанию
  • Поддержите наш проект на Boosty и получите доступ ко всем премиум сборкам
    Получить доступ к премиум сборкам
    Мы приносим в этот мир счастье и радость, ваша помощь нам жизненно необходима.
Издатель

SexFall 9 Большая сборка лучших обычных и секс модов для Fallout 4

Рекомендуемые сообщения

SexFall 9 Большая сборка лучших обычных и секс модов для Fallout 4


SexFall 9 Большая сборка лучших обычных и секс модов для Fallout 4


От 10 ноября 2023


Сборка ориентирована строго на взрослых игроков, и имеет откровенное сексуальное содержание 18+!


Сборка модов SexFall 9 добавляет в игру Fallout 4 дополнительный контент откровенно взрослого содержания. Позволяет игроку вступать в реальные сексуальные отношения с персонажами игры с полной визуализацией интимного процесса.

 

Интимная связь между мужчинами и женщинами это естественный аспект человеческой жизни, которого так не хватает в компьютерных играх. Сборка модов SexFall 9 решает эту проблему и отправит вас в мир реального секса и удовольствий. Вас ждут распутные и неприступные девушки, мечтающие чтобы вы им открыли полную свободу секса без границ. В этой игре вы сможете реализовать и визуализировать любые сексуальные фантазии.

 

Сборка модов SexFall 9 не ограничивается одним лишь сексом. В ней так же присутствует большой набор модификаций расширяющих обычный геймплей. Внедрены новые сюжетные линии. Улучшены возможности строительства поселений и крафта предметов. Улучшено визуальное представление игрового мира, что делает игру более реалистичной и красивой. 

 

Fallout 4 это компьютерная постапокалиптическая ролевая игра, разработанная компанией Bethesda Game Studios. В игре игроку предоставляется свобода выбора и исследования открытого мира. Когда в мире началась ядерная война, главная героиня со своим мужем и младенцем успела скрыться в подземном убежище. Там их погрузили в криогенный сон. Спустя 200 лет она выбирается из убежища и узнает, что ее мужа убили а ребенка похитили, а все жители убежища погибли.

С этого момента игроку предлагается начать экспансию нового мира. Секс-экспансию...


Требуемая версия игры: строго - Fallout 4 - 1.10.163.0 с 6 или 7 DLC. Репак только от Xatab. Другие версии несовместимы!

Официальные текстурные паки не совместимы со сборкой!

Игра в Steam не подходит для этой сборки!

Найти игру для этой сборки можно здесь>>>


 

Инструкция по установке

Полное описание

 

🔴Перекачайте заново приложение AML чтобы оно не сообщало об ошибке файла сборки.

 

Внимание!!! Не забывайте строго следовать требованиями инструкции по установке!

А именно:

  • Установите системные компоненты
  • Установить и запустить чистую игру
  • Репак запустить со всех ярлыков и с лаунчера игры
  • Загружать только сохранение из сборки

 


СБОРКА НЕСОВМЕСТИМА С МОДАМИ Sim Settlements и Sim Settlements 2. МОД ГАРАНТИРОВАННО ЛОМАЕТ СБОРКУ В ЧАСТИ AAF СОСТАВЛЯЮЩЕЙ, А ТАКЖЕ ЕМУ БУДУТ МЕШАТЬ СТРОИТЕЛЬНЫЕ МОДЫ ИЗ СБОРКИ.

СБОРКА НЕСОВМЕСТИМА С МОДОМ Load Accelerator

Ни в коем случае не добавляйте эти моды в сборку!

 

🟡🟡 Особое внимание!!! Пути к папкам игры и папке сохранений не должны содержать нелатинских символов. У папки C:\Users\ИМЯ ПОЛЬЗОВАТЕЛЯ\Documents\My Games\ ИМЯ ПОЛЬЗОВАТЕЛЯ может иметь неверные символы. Для исправления создайте новую учетную запись системы на латинице. После можно будет переименовать, имя папки останется правильным.

Создание системной учетной записи: инструкция от Microsoft / Windows 10 / Windows 11

 

🟡После запуска игры и загрузки сохранения, зайдите в Главное меню - Настройки модов. Игра зависнет на минуту, обязательно дождитесь когда зависание закончится. После этого Настройки модов больше не будут зависать.

 

🟢В этой сборке можно включать режим выживания, но не рекомендуется. В качестве альтернативы лучше включить Advanced Needs 76 в МСМ меню
Можно использовать и режим выживания и AN76 одновременно, но потребности удвоятся.

 

🟢В этой сборке другая система здоровья и лечения. Управляется модом Horizon. Стимуляторы, еда, врачи работают по другому совсем не так как вы привыкли. Описание системы>>>

 

🟢 На экране игры добавлены различные виджеты которые вы можете убрать или ставить только нужные. Некоторые из них требуются для режима выживания.

Как убрать виджеты с экрана>>>

 

🟢Организовать бордель в поселении:

Теперь в сборке бордели добавляются через моды RSE II Brothels. Все элементы для строительства собраны в одно меню для строительства RSE II Brothels

1. Сначала установите сейф борделя. В него будет скапливаться доход с проституток.

2. Установите диван для Мадам. Назначьте на него поселенку. Через ее диалоги будет управляться весь бордель. Также поселенка будет работать как врач поселения.

3. Создайте в Хим. Лаборатории кольца проституток и раздайте их поселенцам, которых хотите задействовать в качестве проституток.

4. Постройте маяк для привлечения клиентов и включите его. Бордель заработает и клиенты начнут генерироваться.

5. (Опционально) Постройке коврики проституток, и назначьте на них проституток, чтобы проститутки не разбегались по поселению.


🟢Если ваше компьютер не тянет сборку, можно отключить во WryeBash моды:

Спойлер

 

SavrenXHD.esm
SexFallTexturePack.esp
SexFallTexturePack1.esp
SexFallTexturePack2.esp
SexFallTexturePack3.esp
SexFallTexturePack4.esp
SexFallTexturePack5.esp
SexFallTexturePack6.esp
SexFallTexturePack7.esp

Или же удалить их из папки Data вместе с одноименными файлами - Main.ba2 и - Textures.ba2 и в приложении АМЛ обновить список загрузки

 

 

🟢Если вам не нравятся ловушки Deviously Cursed Wasteland (случайным образом надевают на вас БДСМ предметы)

Спойлер

В МСМ

 

Fallout 4 Screenshot 2023.06.10 - 12.06.09.43.png

 

Либо можно управлять ими консольными командами (но рекомендуем МСМ):

set dcw_cursedlootchance to 0-100 - шанс на ловушку с DD, которое  заблокируется на вас
set dcw_keydropchance to 0-100 - шанс найти случайные ключи
set dcw_keylosechance to 0-100 - шанс потерять ключи, когда сработала ловушка
set dcw_restraintsdropchance to 0-100 - шанс найти случайные DD без их экипировки на вас

set dcw_slavecollardropchance to 0-100 - шанс на ловушку с рабским ошейником который бьет током если на вас есть одежда
set dcw_slavecollarkeydropchance to 0-100 - шанс найти ключ от рабского ошейника

set dcw_jackquestchance to 0-100 - шанс активировать квест Джека при открытии контейнера
set dcw_jackquestchancesleep to 0-100 - шанс активировать квест Джека во время сна/ожидания

 

🟢Если у вас пропал пипбой и не отображается при открытии или вместо него голая рука, нажмите клавишу Ё и введите команду:

player.equipitem 21b3b

 

🟢Проблемы с Адой и Механистом.

1. До прохождения логова механиста нельзя читерить при строительстве роботов.

2. Ада должна быть единственным спутником в 1 слоте в меню управления компаньонами Лиги. Все остальные должны быть уволены. Чтобы Ада оказалась в 1 слоте надо уволить вообще всех и погулять пару дней одному, а после принять ее в команду.

3. Если робот с реактивным двигателем делает вид что ходит ногами. Надо поставить ему ноги, дать походить, и снова поставить двигатель.

4. При прохождении логова механиста отключить все секс подкаты, проституцию и прочие моды которые могут инициировать секс сцены.

 

Если в окружающем мире или в других локациях пропадают или мигают текстуры, нажмите клавишу Ё и введите команду:

tpc

Не забудьте ввести эту команду снова чтобы в консоли появилось сообщение Pre-culling now enabled когда уйдете из ячейки или локации со сломанными текстурами. Выключение этой командой прекомбинированных текстур понижает производительность в игре.

 

 


Минимальные системные требования для сборки:
AMD Ryzen 5 5600 или Intel Core i5 (процессоры с 6 ядрами) 
Память DDR4 16Гб (не меньше)
Видеокарта NVidia GTX 1050 Ti или AMD Radeon RX 580 с 4 ГБ видеопамяти
SSD со свободным местом не менее 150 Гб 
Операционная система Windows 10 (Windows 7 не подойдет)
DirectX 11, VisualC++ 2022


Рекомендуемые:
AMD Ryzen 7 любой модели или Intel Core i7 (процессоры с 8 ядрами) 
Память DDR4 или DDR5 - 32Гб
Видеокарта NVidia 1660 Ti (SUPER) или AMD Radeon RX любая с 6 ГБ видеопамяти и выше
NVME со свободным местом не менее 150 Гб
Операционная система Windows 10 (Windows 7 не подойдет)
DirectX 11, VisualC++ 2022


Быстрый фикс сборки 9.0
Удаляет НОРКМ (может блокировать некоторые квесты поселенцев)
Добавляет душевые BYOP с поддержкой смывания спермы.
Обновляет AN76

Обновляет HighFPSPhysicsFix
Добавляет опцию в АМЛ, для возвращения Силачу, Хенкоку и Макриди мужского пола. X6-88 извините не верну. Он останется женского пола, так как ASIA не поддерживает мужских НПС

Патчи НПС, измененных сборкой, под горизонт.

Исправлено мерцание в Галерее Пикмана.

Исправлены врачи.

Обновление надо устанавливать через приложение AML как обычную сборку, только выбрать файл обновления.

Sexfall-9Fix.7z

 


Фикс режима выживания.

Только для тех, кто играет в режиме выживания.

Распаковать в папку Data.

HCManagerScriptFix.7z

 



 

  • Лайк (+1) 7
  • Спасибо (+1) 4
  • Не понравилось (-1) 1

Поделиться сообщением


Ссылка на сообщение

Насчет Горизонта. многим может сначала показаться непривычным этот мод, и даже не понравиться, как и мне сначала. Спустя буквально через два-три дня я даже не представляю игры без горизонта.


Пропал Пип-бой, Что делать?

Нажмите кнопку G и в колесе выберите Лечение - Голографический переключатель Пип-боя.

Если у вас на G открывается меню Liga of Companions - смените в MCM Liga of Companions скриптовую клавишу, например на Z (Как у меня).


Пропало лицо у Ады после установки модулей. Что делать7

Через кнут управления активируйте форму робота, а потом форму человека. все номализуется.


Значения виджетов на экране:

Слева (сверху вниз) - Виджеты активных эффектоа, Виджет Living In Pain (Можно не обращать внимания), Виджеты выживания(Не работают с AN76, только для режима выживания), Виджет волтбой(волтгерл) показывает степень повреджения конечностей.

Справа (свеху вниз) - Виджеты компаньонов, виджеты счетчиков патронов/гранат/мин.

Сверху различные счетчики инвентаря (крышки, вес, адреналиновые инжекторы, ремонтные наборы и многое другое) и игровое время


Попытка предотвратить вылеты, если у вас вот так

Спойлер

111.jpg

Причина: у вас отсутствуют ba2-файлы к этим esl-файлам, что значит, что у вас неправильный репак. 

Распакуйте архив в Data

DataСС.7z


Обсуждение сторонних модов продолжаем в этой теме.

Тема багов сборки здесь


У кого проблемы с шрифтами, попробуйте поменять шрифт в МСМ FallUI - Comfirm Boxes на значение Arial

 

Спойлер

Fallout4 2023-11-21 16-19-40-99.jpg

 

  • Лайк (+1) 6
  • Спасибо (+1) 6
  • Так себе (0) 2
  • Не понравилось (-1) 5

Поделиться сообщением


Ссылка на сообщение
44 minutes ago, versei said:

... это не проблема, всё равно новые придут ...

... другие придут , сменив уют, на риск и непомерный труд ... , пройдут тобой не пройденный маршрут ...

Versei, вот такое расточительное отношение к людям в итоге выйдет для сайта боком. Да, некоторые как вы, Алексей74, Zerg, Djonson и прочие кто тут давно сами все могут исправить не испытывая ни малейших затруднений. Вот только большинству надо что все работало из коробки, за этим они и здесь. Конечно рано или поздно у них нервы сдадут. Просто посмотрите сколько нас было в конце ноября - в начале декабря, а сколько сейчас осталось. Ушли даже энтузиасты вроде Tankist'а и ZoluLLIka которые были обейми руками за Горизонт. 

Изменено пользователем zych01

Поделиться сообщением


Ссылка на сообщение

У меня вылеты прекратились когда я выполнил пункт 6 отсюда 

Спасибо, кстати и текстуры появились где их не было и все вокруг оргазмировать перестали по непонятным причинам и вообще играть стало приятней. Игра вылетала чуть ли не на каждой второй загрузке. Такой вопрос возник а проблему с нестреляющими турелями из-за Bashed Patchа решили как то? Не стреляют ведь зараза, стреляют только на Bashed Patchе родном, который в сборке изначально, ну или без него совсем.

  • Лайк (+1) 1

Поделиться сообщением


Ссылка на сообщение

@SergSur Нет, только без него совсем. У Горизонта своя система раздачи патроном (уровневый список), а bashed patch к сожаленью переписывает какое то значение от Горизонта. Так что я не уверен что это можно починить. Про это я где то на английской страничке Горизонта на Нексусе прочел, в обсуждениях. Там тоже решения не нашли. 

  • Лайк (+1) 1

Поделиться сообщением


Ссылка на сообщение
42 минуты назад, zych01 сказал:

Ушли даже энтузиасты вроде Tankist'а и ZoluLLIka которые были обейми руками за Горизонт. 

Писец....чувствую себя осиротевшим....в описании сборки указан Горизонт1.8 Репак, чей он? 

Поделиться сообщением


Ссылка на сообщение

@ГОША 77 Честно говоря ни малейшего представления. Может имеется ввиду что ОтшельникЪ сделал свой репак Горизонта. 

Поделиться сообщением


Ссылка на сообщение

Появилась проблема пропала большая часть виджетов и появляется только тогда когда я в прицеле и то не надолго.

Изменено пользователем Zubr

Поделиться сообщением


Ссылка на сообщение

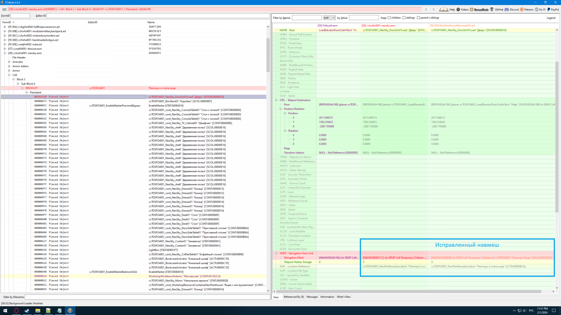
@SexInstrucor Посмотрел адреса из краш лога связанные Чарльзтаун Кондо (cczsef04001-bhouse.esm). Их там два, один указывает на саму ячейку, второй на дверь. Их ничего не меняет. Ячейку затрагивает мод CharlestownCondoFullSettlement.esl, который делает поселение из квартиры. Но, он не может быть виноват, он всего несколько вещей меняет и все записи в FOEdit фиолетовые, значит конфликта нет. Возможно там сломан навмеш, такое возможно, так как у мода cctosfo4001-neosky.esm (Пентхаус Нуар) уже был сломанный навмеш, который был починен модом NoirPenthouseNavmeshFix.esl. Этот фикс есть в сборке.

Spoiler

1936879762_noirpenthousebrokennavmesh.thumb.png.ca8bd6c8f1485ee28a8b87de5f5692a8.png

cctosfo4001-neosky.esm мод из Creation Club, так что практически благословленный Беседкой. И он оказался с багом. Правда в случае с Чарльзтаун Кондо такой же баг скорее всего уже обнаружили бы, учитывая насколько мод старый. 

Вообще когда вылезает ошибка MSVCR110.dll обычно советуют переустановить Microsoft Visual C++. Попробуй для начала это сделай чтобы исключить этот фактор. Будь внимателен: сначала удали все которые у тебя уже есть. Потом скачай по новой отсюда https://learn.microsoft.com/ru-ru/cpp/windows/latest-supported-vc-redist?view=msvc-170. Все от Visual Studio 2005 (VC++ 8.0) до Visual Studio 2015, 2017, 2019 и 2022, по обе версии x86 и x64. Если у тебя система x64, то устанавливай по оба варианта, сначала x86, потом x64, и так со всеми в порядке хронологии начиная с Visual Studio 2005. 

Если и потом повториться, будем смотреть что еще может быть причиной. 

Изменено пользователем zych01

Поделиться сообщением


Ссылка на сообщение
2 часа назад, zych01 сказал:

ОтшельникЪ сделал свой репак Горизонта. 

По-моему 1.8 с нексуса

2024-02-01_21-06-21.thumb.png.fdcda19fca7462d8211f7188907ac61d.png

Поделиться сообщением


Ссылка на сообщение

@ГОША 77 А что за версия Rus_cat_boy? То справа, это с Нексуса, да, у него даже чек сумма в название. А слева что такое?

Поделиться сообщением


Ссылка на сообщение

@ГОША 77 Вот жопство. Скорее всего он как и Горизонт тоже трогает ячейки. Я сейчас переустановил чистую сборку. Покажи мне куда ты Z_Horizon_Loot_Respawn.esp и Z_Horizon_Loot_Respawn_DLC.esp поставил в списке чтобы я также сделал чуть позже. 

Изменено пользователем zych01

Поделиться сообщением


Ссылка на сообщение

@ГОША 77 Блин, там как ОтшельникЪ объединил esp Горизонта это просто Гордиев Узел. Черт ногу сломает.

Я подгрузил оба варианта Z_Horizon.esp, Z_Extras.esp, просто назвал те что с Нексуса соответственно. И кинул туда опциональные esp.

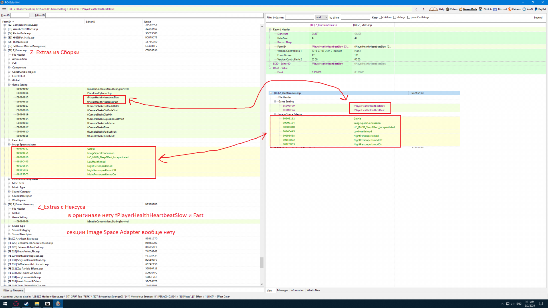
Вот к примеру файл Z_Blur_Removal из оригинального мода на Нексусе. В сборке нет.

Spoiler

Z_blur_removal.thumb.png.e445f0fb75787f1ad8085749512e4672.png

Но самом деле есть, просто вшит в Z_Extras.

Spoiler

1727916405_Z_ExtrasComparisontoZ_BlurRemoval.thumb.png.0f3e76482c3f4c3a11a0dea7df28575b.png

 

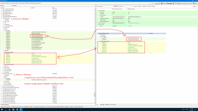
Вот еще Z_Camera_Addon.esp, в сборке нет.

Spoiler

Z_Camera_Addon.thumb.png.c4dfe11f182dbde90a75c1fa26156207.png

Но на самом деле тоже вшит в Z_Extras.

Spoiler

1954690173_Z_ExtrasComparisontoZ_CameraAddon.thumb.png.4afc9335ed7060a669eb284ef2c9a3b3.png

 

Z_Architect Extras, тоже в сборке нет.

Spoiler

205951536_Z_ArchitectExtras.thumb.png.26ca29e0fdda42361fa39f57f4784ec8.png

Но опять таки вшит в Z_Extras.esp.

Spoiler

1253000480_Z_ExtasComparisonforZ_Architect.thumb.png.e02ad9eea451a108ab7ce3b83b02ed2d.png

 

И это я только мелкие аддоны я посмотрел. А чего там с большими типа Z_Horizon_WeaponPack01.esp на несколько сотен строчек знают только один ОтшельникЪ и Господь Бог.

Поделиться сообщением


Ссылка на сообщение
8 минут назад, zych01 сказал:

это просто Гордиев Узел

Ради интереса удалю из сборки все Горизонтовское, и закину версию Кота.

Поделиться сообщением


Ссылка на сообщение

Ну попробуй так, удачи. Надеюсь он не сделал также как ОтшельникЪ, не объединял esp, иначе как Zawinul говорил сейвы будут биться со временем. 

Скинь мне пожалуйста ссылку на Горизонт Кота. Посмотрю ка я его esp-шники изнутри. Возможно ты прав, и ОтшельникЪ именно его поставил на Сборку. Кстати сейчас поставил Z_Horizon_Loot_Respawn.esp и Z_Horizon_Loot_Respawn_DLC.esp Нексусовские, телепортанулся в Убежище 88, там вроде все ОК. В FO4Edit тоже количество мешей и указателей совпадают с ванилью и другими модами которые затрагивают Убежище 88.

Изменено пользователем zych01
  • Лайк (+1) 1

Поделиться сообщением


Ссылка на сообщение
3 hours ago, Zubr said:

Появилась проблема пропала большая часть виджетов и появляется только тогда когда я в прицеле и то не надолго.

Скрин сделай пожалуйста как было и как сейчас. Возможно HUD скинулся. У меня на первом сохранение вот так.

Spoiler

1360203231__2024-02-02_023035148.thumb.png.0cb3155c60a231629278b1227a764d91.png

 

Поделиться сообщением


Ссылка на сообщение

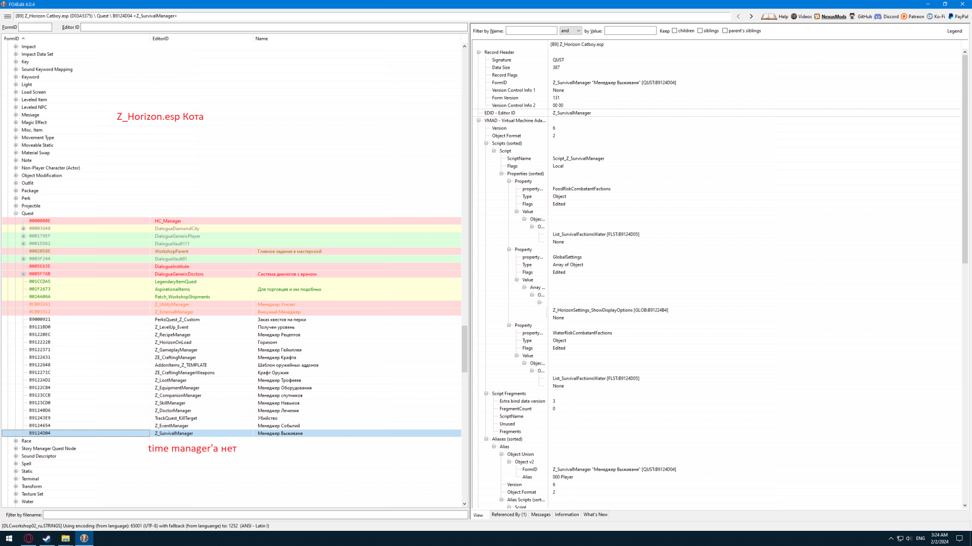
@ГОША 77 Нет, все таки они разные. У Кота сортировки предметов нету Горизонтовской. Перед названием в версии из сборки есть надпись в скобках, это фигня от Горизонтовского сортировщика. У Кота нету такого, скорее всего специально удалил посчитав мусором.

Spoiler

693871171_Horizon1-8SbokravsCatboyAmmo.thumb.png.75c4fe4a7cc23f75f878c0984d8ed976.png

1101304867_Horizon1-8SborkavsCatboyIngestible.thumb.png.21b86a5baf55e98ba5f603b32f7bdf70.png

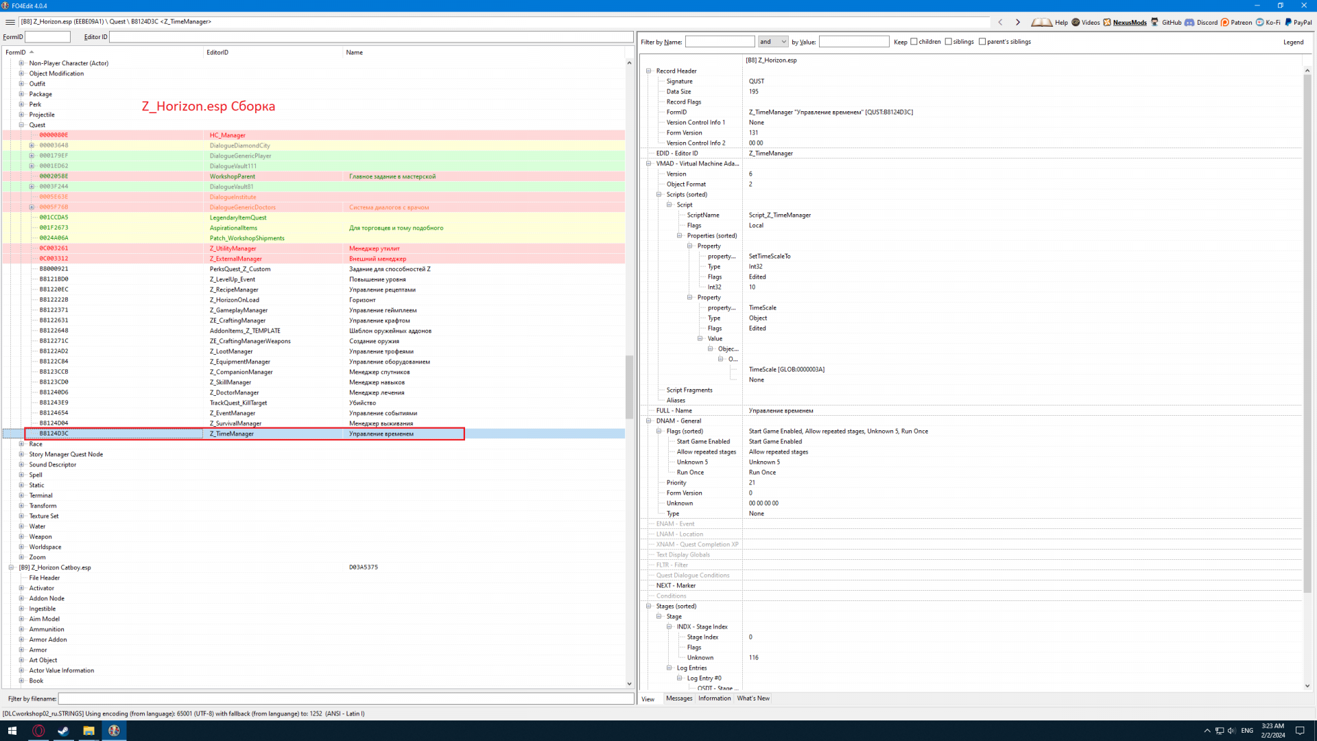
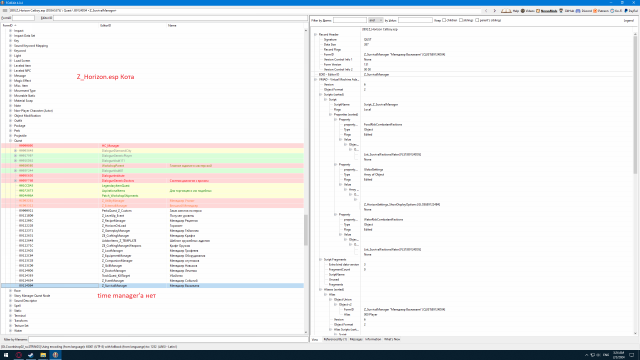
Потом у Кота нету вшитых частей других esp, во всяком случае в Z_Horizon.esp и Z_Horison_ALL_DLC.esp такого не заметил.

Spoiler

848354607_Z_HorizonMagicEffectCompariosn.thumb.png.f9d29e2b5ae75264985ed5b8327ec0a3.png1934220776_Z_horizonSborkatimemanager.thumb.png.e948e3b57e2d8b9d881b3223362b769d.png

 

1491150130_Z_horizonCatboytimemanager.thumb.png.644a7dea8422e7144a12f6d215e515d3.png

Тьфу блин, на первой картинке про Z_horizon_dlc_all, там не три средние надписи, а две последние. Вижу и все равно стрелку не туда нарисовал.

Изменено пользователем zych01
  • Лайк (+1) 1

Поделиться сообщением


Ссылка на сообщение

Удалено по причине повтора

Изменено пользователем Алексей74

Поделиться сообщением


Ссылка на сообщение
6 часов назад, ALELLIA сказал:

@versei о, отлично. Пойдут в коллекцию к Kid in a fridge - Peabody Family Settlers . Не мудрствуя лукаво отправляю их всегда в Потогонку жить.

Клинтона можно назначить на работу,Чарли будет просто слоняться по поселению.При этом они будут тебе встречаться и в мире

  • Лайк (+1) 1

Поделиться сообщением


Ссылка на сообщение
7 часов назад, zych01 сказал:

посмотрите сколько нас было в конце ноября - в начале декабря, а сколько сейчас осталось. Ушли даже энтузиасты

... они вернутся, все рано или поздно вернутся, потому что ... из игры невозможно выйти, даже если ты победитель ...

  • Лайк (+1) 1
  • Посмеялся (+1) 3

Поделиться сообщением


Ссылка на сообщение
В 30.01.2024 в 14:44, zych01 сказал:

@gagengug @Mr_large 

Пункт 6. Там варианты действии описаны. (Первый пункт 6, я накосячил с цифрами в ходе исправлении)

Спасибо!

Поделиться сообщением


Ссылка на сообщение
В 30.01.2024 в 14:44, zych01 сказал:

@gagengug @Mr_large 

Пункт 6. Там варианты действии описаны. (Первый пункт 6, я накосячил с цифрами в ходе исправлении)

Спасибо!

Поделиться сообщением


Ссылка на сообщение
В 30.01.2024 в 14:44, zych01 сказал:

@gagengug @Mr_large 

Пункт 6. Там варианты действии описаны. (Первый пункт 6, я накосячил с цифрами в ходе исправлении)

Спасибо!

  • Лайк (+1) 1

Поделиться сообщением


Ссылка на сообщение
21 hours ago, Armatura80 said:

Какие станки позволяют крафтить одежду?

Странно что никто не ответил, вроде все знают.

 

  • Лайк (+1) 1

Поделиться сообщением


Ссылка на сообщение
On 1/27/2024 at 2:26 AM, Mar Sed said:

Господа, весь вечер голову ломаю, перерыл все ветки, ответа так и не у знал на свой вопрос, что с модом Combined Arms и почему кнопки в меню модов не работают(т.е. не добавляют оружие в лвл списки), сам мод очень симпатизирует и я буду очень благодарен если кто-то из мастеров знает ответ как его починить, заранее спасибо

 

Spoiler

Photo40.thumb.png.016b3ac8542736afa865f3c3a467638b.png

Это появилось когда тестил кое что для пользователя Blastar. У него некоторые моды отключены. Попробуй CombinedArms отрубить или подвинуть в списке загрузки чуть ниже. Оба и NV и EX версии. Зайди в игру, сохранись, выйди и верни на место где они стояли. При следующем запуске должны запуститься скрипты мода. Хотя странно, они вроде и так есть же в уровневых списках, во всяком случае я часто встречал НПС с Макаровым в инвентаре. 

Поделиться сообщением


Ссылка на сообщение
On 1/30/2024 at 4:18 PM, aglbros said:

Здравствуйте. Даже как-то стыдно об этом спрашивать. В каком меню находится мебель и сейф для борделя? Никак не могу найти.

Возможно ты уже сам выяснил, но если что вот.

Spoiler

190607889__2024-02-02_160731279.thumb.png.e3e663bb701f7bd6c3b839f5c8378ef4.png

 

Поделиться сообщением


Ссылка на сообщение

Для публикации сообщений создайте учётную запись или авторизуйтесь

Вы должны быть пользователем, чтобы оставить комментарий

Создать учетную запись

Зарегистрируйте новую учётную запись в нашем сообществе. Это очень просто!

Регистрация нового пользователя

Войти

Уже есть аккаунт? Войти в систему.

Войти

  • Последние посетители   0 пользователей онлайн

    Ни одного зарегистрированного пользователя не просматривает данную страницу

×
×
  • Создать...